Tekla Quick Tip: Get confident with Tekla Organizer!

VIDEO: Watch the video and learn more about the Organizer skills all Tekla users will benefit from!

Tekla Organizer is a powerful tool for managing and accessing model data—especially in large and complex projects.

In this short tutorial, we walk through how to use Organizer efficiently to filter, group, and report model information!

 
 

Benefit from these skills in Tekla Organizer:

✔︎ Knowing how to navigate and work efficiently with the Organizer interface!

✔︎ Knowing how to group, filter, and manage model data using categories and properties

✔︎ Knowing how to generate useful reports and maintain better control over project data

 

What is Tekla Organizer?

Tekla Organizer is a built-in tool for managing model information in Tekla Structures. It provides a structured overview of objects in your model using a combination of filters, properties, and categorizations. You can use it to review data, find errors, group objects by shared attributes, or prepare documentation like quantity take-offs or reports. It works equally well with native model data and IFC imports.

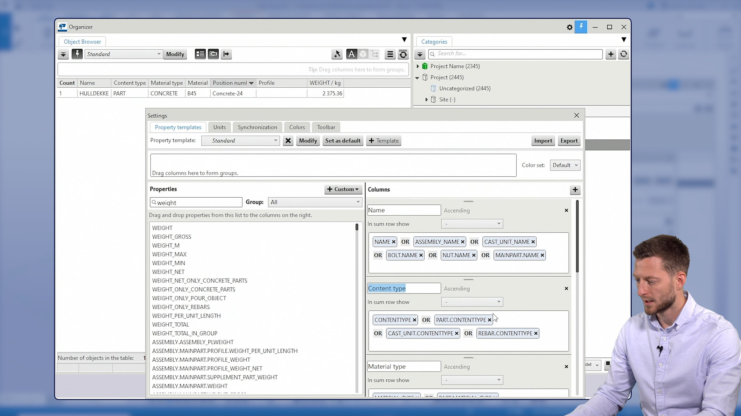
The Organizer interface is split into two main sections:

IMAGE: The Tekla Organizer user interface, screenshot from the video tutorial above.

  • The Object Browser on the left shows the selected properties of model elements

  • The Categories panel on the right allows you to group and filter model objects using predefined or custom rules

Organizer is useful across the entire project lifecycle—from early design through detailing, production planning, and construction.

 

Benefits of mastering Organizer

When projects grow in size and complexity, managing the model effectively becomes critical. Organizer helps bring order to the data and reduces the risk of errors caused by missing or inconsistent information.

In the tutorial, we look at a couple of practical examples of how this works in real project situations:

Example 1: Material Check for Wall Elements

IMAGE: Example of how to use Tekla Organizer to identify precast concrete elements with the wrong material (screenshot from the video tutorial above).

A common issue in many projects is a mismatch between specified and delivered materials. In the video, we demonstrate how to use Organizer to group all wall elements by material class.

This makes it easy to detect and correct outliers—such as an incorrect concrete grade—before elements reach the construction or production phase.

 

Example 2: Quick Steel Plate Report Before a Meeting

IMAGE: Example of how to use Tekla Organizer to find all steel plates in the project and create a report (screenshot from the video tutorial above).

Another typical scenario is needing a report at short notice. We show how to use Organizer to generate a list of all steel plates in the model, grouped by profile or name, and export that directly to Excel.

Even without a pre-configured report, you can build one in minutes by selecting the properties you need—such as material, position number, weight, or custom attributes.

 

These examples in our Tekla Quick Tip video show how Organizer helps you respond quickly to project needs while maintaining accuracy in your model data!

 

The Importance of understanding the data structure in Tekla

Organizer relies on the underlying structure of the model and its data. To use it effectively, it’s important to understand how Tekla handles elements, assemblies, and data fields!

In the video we mention some key concepts briefly (without going into details! For a deep-dive we recommend our one-day training course!):

  • The difference between parts and assemblies, and how hierarchy affects data visibility

  • The role of report properties, user-defined attributes (UDAs), and custom properties

  • Understanding difference between Tekla property names and property labels in filtering and reporting

Once you’re familiar with these concepts, you can confidently use Organizer to extract, control, and present model data in a way that supports your workflow.

Want to learn even more?

If you need assistance using Organizer or setting up filters and reports for your project, our technical support team is available to help, and we also recommend the Tekla User Assistance!

Training!

Tekla Organizer 1-day training course

We also offer a one-day training course focused on Tekla Organizer and model data management. It’s a good option if you want to build more confidence and get hands-on guidance with our experienced instructors:

 
 

OTHER ARTICLES

Previous
Previous

Free download of BVBS Viewer

Next
Next

Anchoring in IDEA StatiCa 25.1—A complete workflow for steel-to-concrete connections!